Page tree
Skip to end of metadata
Go to start of metadata

Склад - Отчет по товарообороту.

Для получения данных по группам, необходимо заполнить шапку:

  • указать интервал дат
  • выбрать тип классификатора и отметить группы
  • отметить склады, по которым будет сформирован отчет


Для получения данных по конкретным товарам, необходимо снять галочку Отмеченные, после чего, станет доступна возможность отметки любых товаров на форме.

 


Для получения данных по товарам конкретных документов, необходимо нажать кнопку Подбор документа() , выбрать журнал, в котором находятся интересующие документы , отметить документы, нажать кнопку ОК.

В форме Отчет по товарообороту, чтобы увидеть товары отмеченных документов, проверьте, стоит ли галочка Отмеченные .


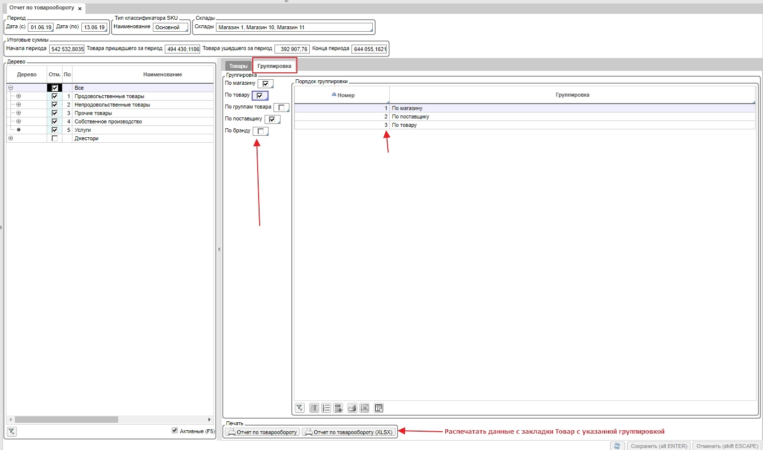
Задание дополнительной группировки для полученных данных.

Дополнительную группировку можно задать на закладке Группировка

  • No labels