Page tree
Skip to end of metadata
Go to start of metadata

Можно получить на форме Склад - Отчет по товарообороту

В указанной форме необходимо ввести интервал дат, выбрать классификатор и отметить галочками группы, по которым необходимо получить данные,выбрать склады.

Также можно получить данные по товарообороту по конкретным документам, для этого необходимо нажать кнопку Подбор документа, выбрать закладку с типом документа и отметить галочками те документы, по которым необходимо получить информацию. 


Каждый раз перед изменением выборки данных, нажимайте кнопку Очистить выборку для очистки формы.


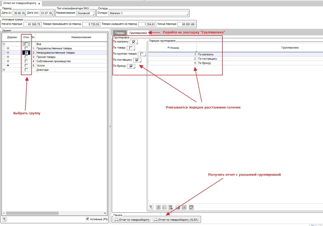
Полученные данные можно распечатать, нажав соответствующую кнопку в области Печать.

Печатная форма на кнопке Списком:

Печатная форма на кнопке По группам:


Также на форме Отчет по товарообороту есть возможность задавать дополнительную группировку данных для конкретных групп выбранного классификатора.

Механизм доступен на закладке Группировка.



  • No labels